Un editor de método de entrada (IME) es un control para el usuario que le permite ingresar texto. Android proporciona un framework de método de entrada extensible que permite que las aplicaciones ofrezcan a los usuarios métodos de entrada alternativos, como teclados en pantalla o entrada de voz. Después de instalar los IME, el usuario puede seleccionar uno desde la configuración del sistema y usarlo en todo el sistema. Solo se puede habilitar un IME a la vez.
Para agregar un IME al sistema Android, crea una aplicación para Android que contenga una clase que extienda InputMethodService.
Además, por lo general, creas una actividad de "configuración" que pasa opciones al servicio del IME. También puedes definir una IU de configuración que se muestra como parte de la configuración del sistema.
En esta página, se abordan los siguientes temas:
- El ciclo de vida del IME
- Cómo declarar componentes de IME en el manifiesto de la aplicación
- La API del IME
- Cómo diseñar una IU de IME
- Cómo enviar texto de un IME a una aplicación
- Cómo trabajar con subtipos de IME
- Otras consideraciones sobre el IME
Si no has trabajado con IME, primero lee el artículo de introducción Métodos de entrada en pantalla.
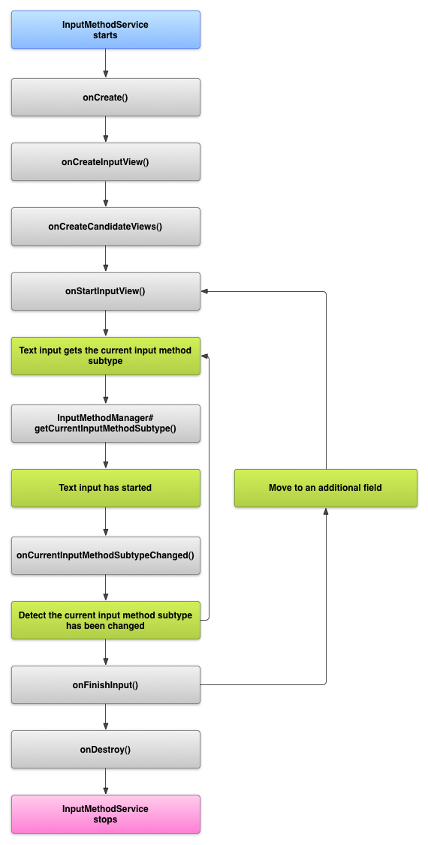
El ciclo de vida del IME
En el siguiente diagrama, se describe el ciclo de vida de un IME:
En las siguientes secciones, se describe cómo implementar la IU y el código asociado con un IME que sigue este ciclo de vida.
Cómo declarar componentes de IME en el manifiesto
En el sistema Android, un IME es una aplicación que contiene un servicio especial de IME. El archivo de manifiesto de la aplicación debe declarar el servicio, solicitar los permisos necesarios, proporcionar un filtro de intents que coincida con la acción action.view.InputMethod y ofrecer metadatos que definan características del IME. Además, para proporcionar una interfaz de configuración que permita que el usuario modifique el comportamiento del IME, puedes definir una actividad de "configuración" que se pueda iniciar desde Configuración del sistema.
El siguiente fragmento declara un servicio del IME. Solicita el permiso BIND_INPUT_METHOD para permitir que el servicio conecte el IME al sistema, configura un filtro de intents que coincida con la acción android.view.InputMethod y define metadatos para el IME:
<!-- Declares the input method service. --> <service android:name="FastInputIME" android:label="@string/fast_input_label" android:permission="android.permission.BIND_INPUT_METHOD"> <intent-filter> <action android:name="android.view.InputMethod" /> </intent-filter> <meta-data android:name="android.view.im" android:resource="@xml/method" /> </service>
El siguiente fragmento declara la actividad de configuración para el IME. Tiene un filtro de intents para ACTION_MAIN que indica que esta actividad es el punto de entrada principal para la aplicación del IME:
<!-- Optional: an activity for controlling the IME settings. --> <activity android:name="FastInputIMESettings" android:label="@string/fast_input_settings"> <intent-filter> <action android:name="android.intent.action.MAIN"/> </intent-filter> </activity>
También puedes permitir el acceso a la configuración del IME directamente desde su IU.
La API del método de entrada
Las clases específicas de IME se encuentran en los paquetes android.inputmethodservice y android.view.inputmethod. La clase KeyEvent es importante para procesar los caracteres del teclado.
La parte central de un IME es un componente de servicio, una clase que extiende InputMethodService. Además de implementar el ciclo de vida de servicio normal, esta clase tiene devoluciones de llamada que permiten proporcionar la IU del IME, controlar la entrada del usuario y entregar texto al campo que tiene el enfoque. De acuerdo con la configuración predeterminada, la clase InputMethodService proporciona la mayor parte de la implementación para administrar el estado y la visibilidad del IME, además de comunicarse con el campo de entrada actual.
Las siguientes clases también son importantes:
BaseInputConnection-
Define el canal de comunicación de un
InputMethodpara la aplicación que recibe su entrada. Lo usas para leer texto alrededor del cursor, confirmar el mensaje en el cuadro de texto y enviar eventos clave sin procesar a la aplicación. Las aplicaciones deben extender esta clase en lugar de implementar la interfaz baseInputConnection. KeyboardView-
Es una extensión de
Viewque procesa un teclado y responde a los eventos de entrada del usuario. El diseño del teclado se especifica mediante una instancia deKeyboard, que puedes definir en un archivo XML.
Cómo diseñar la IU del método de entrada
Un IME tiene dos elementos visuales principales: una vista de entrada y otra de candidatos. Solo debes implementar los elementos que sean relevantes para el método de entrada que estés diseñando.
Vista Entrada
La vista Entrada es la IU en la que el usuario ingresa texto en forma de teclas, escritura a mano o gestos. Cuando se muestra el IME por primera vez, el sistema llama a la devolución de llamada de onCreateInputView(). En la implementación de este método, crea el diseño que quieras mostrar en la ventana del IME y muestra el diseño al sistema. En el siguiente fragmento, se muestra un ejemplo de implementación del método onCreateInputView():
Kotlin
override fun onCreateInputView(): View { return layoutInflater.inflate(R.layout.input, null).apply { if (this is MyKeyboardView) { setOnKeyboardActionListener(this@MyInputMethod) keyboard = latinKeyboard } } }
Java
@Override public View onCreateInputView() { MyKeyboardView inputView = (MyKeyboardView) getLayoutInflater().inflate(R.layout.input, null); inputView.setOnKeyboardActionListener(this); inputView.setKeyboard(latinKeyboard); return inputView; }
En este ejemplo, MyKeyboardView es una instancia de una implementación personalizada de KeyboardView que renderiza un Keyboard.
Vista Candidatos
La vista Candidatos es la IU en la que el IME muestra posibles correcciones o sugerencias de palabras para que seleccione el usuario. En el ciclo de vida del IME, el sistema llama a onCreateCandidatesView() cuando está listo para mostrar la vista Candidatos. En la implementación de este método, muestra un diseño que incluya sugerencias de palabras o, si no quieres incluir nada, muestra un valor nulo. El comportamiento predeterminado es una respuesta nula, por lo que no tienes que implementarla si no proporcionas sugerencias.
Consideraciones de diseño de la IU
En esta sección, se describen algunas consideraciones de diseño de IU para los IME.
Cómo procesar varios tamaños de pantalla
La IU de tu IME se debe poder ajustar a diferentes tamaños de pantalla y también debe procesar las orientaciones horizontal y vertical. En el modo IME de pantalla no completa, deja espacio suficiente para que la aplicación muestre el campo de texto y cualquier contexto asociado, de modo que el IME no ocupe más de la mitad de la pantalla. En el modo IME de pantalla completa, esto no es un problema.
Cómo procesar diferentes tipos de entrada
Los campos de texto de Android te permiten configurar un tipo de entrada específico, como texto de formato libre, números, URLs, direcciones de correo electrónico y cadenas de búsqueda. Cuando implementes un nuevo IME, detecta el tipo de entrada de cada campo y proporciona la interfaz adecuada para él. Sin embargo, no es necesario que configures tu IME para comprobar si el usuario ingresa texto válido en el tipo de entrada. Esta es responsabilidad de la aplicación propietaria del campo de texto.
Por ejemplo, aquí se muestra la interfaz que proporciona el IME latino para la entrada de texto de la plataforma de Android:
Y aquí se muestra la interfaz que proporciona el IME latino para la entrada numérica de la plataforma de Android:
Cuando un campo de entrada recibe el enfoque y se inicia el IME, el sistema llama a onStartInputView() y pasa un objeto EditorInfo que contiene detalles sobre el tipo de entrada y otros atributos del campo de texto. En este objeto, el campo inputType contiene el tipo de entrada del campo de texto.
El campo inputType es un int que contiene patrones de bits para varios parámetros de configuración de tipo de entrada. Para probarlo para el tipo de entrada del campo de texto, enmascáralo con la constante TYPE_MASK_CLASS, de la siguiente manera:
Kotlin
inputType and InputType.TYPE_MASK_CLASS
Java
inputType & InputType.TYPE_MASK_CLASS
El patrón de bits del tipo de entrada puede tener uno de varios valores, entre los que se incluyen los siguientes:
TYPE_CLASS_NUMBER- Es un campo de texto para ingresar números. Como se ilustra en la figura 3, el IME latino muestra un teclado numérico para los campos de este tipo.
TYPE_CLASS_DATETIME- Es un campo de texto para ingresar una fecha y una hora.
TYPE_CLASS_PHONE- Es un campo de texto para ingresar números de teléfono.
TYPE_CLASS_TEXT- Es un campo de texto para ingresar cualquier carácter admitido.
Estas constantes se describen con más detalle en la documentación de referencia de InputType.
El campo inputType puede contener otros bits que indiquen una variante del tipo de campo de texto, por ejemplo:
TYPE_TEXT_VARIATION_PASSWORD- Es una variante de
TYPE_CLASS_TEXTpara ingresar contraseñas. El método de entrada muestra íconos al azar en lugar del texto real. TYPE_TEXT_VARIATION_URI- Es una variante de
TYPE_CLASS_TEXTpara ingresar URLs web y otros identificadores uniformes de recursos (URI). TYPE_TEXT_FLAG_AUTO_COMPLETE- Es una variante de
TYPE_CLASS_TEXTpara ingresar texto que la aplicación completa automáticamente desde un diccionario, una búsqueda u otro elemento.
Cuando pruebes estas variantes, enmascara inputType con la constante apropiada. Las constantes de máscara disponibles se indican en la documentación de referencia de InputType.
Cómo enviar texto a la aplicación
A medida que el usuario ingresa texto con tu IME, puedes enviarlo a la aplicación mediante el envío de eventos clave individuales o la edición del texto alrededor del cursor en el campo de texto de la aplicación. En cualquier caso, usa una instancia de InputConnection para entregar el texto. Para obtener esa instancia, llama a InputMethodService.getCurrentInputConnection().
Cómo editar el texto que aparece alrededor del cursor
Cuando procesas la edición de texto existente, algunos métodos útiles en BaseInputConnection son los siguientes:
-
getTextBeforeCursor() - Devuelve un
CharSequenceque contiene la cantidad de caracteres solicitados antes de la posición actual del cursor. -
getTextAfterCursor() - Devuelve un
CharSequenceque contiene la cantidad de caracteres solicitados que siguen a la posición actual del cursor. -
deleteSurroundingText() - Borra la cantidad especificada de caracteres antes y después de la posición actual del cursor.
-
commitText() - Confirma un
CharSequenceen el campo de texto y establece una nueva posición del cursor.
Por ejemplo, en el siguiente fragmento, se muestra cómo reemplazar los cuatro caracteres a la izquierda del cursor con el texto "Hello!":
Kotlin
currentInputConnection.also { ic: InputConnection -> ic.deleteSurroundingText(4, 0) ic.commitText("Hello", 1) ic.commitText("!", 1) }
Java
InputConnection ic = getCurrentInputConnection(); ic.deleteSurroundingText(4, 0); ic.commitText("Hello", 1); ic.commitText("!", 1);
Se admite la composición de texto antes de confirmar
Si tu IME predice texto o requiere varios pasos para redactar un glifo o una palabra, puedes mostrar el progreso en el campo de texto hasta que el usuario confirme la palabra y, luego, puedes reemplazar la redacción parcial con el texto completado. Puedes darle un tratamiento especial al texto agregando un intervalo cuando lo pases a setComposingText().
En el siguiente fragmento, se muestra cómo mostrar el progreso en un campo de texto:
Kotlin
currentInputConnection.also { ic: InputConnection -> ic.setComposingText("Composi", 1) ic.setComposingText("Composin", 1) ic.commitText("Composing ", 1) }
Java
InputConnection ic = getCurrentInputConnection(); ic.setComposingText("Composi", 1); ic.setComposingText("Composin", 1); ic.commitText("Composing ", 1);
Cómo interceptar eventos clave de hardware
Aunque la ventana del método de entrada no tiene un enfoque explícito, primero recibe eventos clave de hardware y puede consumirlos o reenviarlos a la aplicación. Por ejemplo, es posible que quieras utilizar las teclas direccionales a fin de navegar dentro de la IU de la selección de candidatos durante la redacción. También es posible que desees capturar la tecla de retroceso para descartar cualquier diálogo que se origine en la ventana del método de entrada.
Para interceptar claves de hardware, anula onKeyDown() y onKeyUp().
Llama al método super() para las claves que no quieras procesar.
Cómo crear un subtipo de IME
Los subtipos permiten que el IME exponga varios idiomas y modos de entrada compatibles con él. Un subtipo puede representar lo siguiente:
- Una configuración regional, como en_US o fr_FR
- Un modo de entrada, como voz, teclado o escritura a mano
- Otros estilos, formas o propiedades de entrada específicos del IME, como diseños de 10 teclas o teclado QWERTY
El modo puede ser cualquier texto, como "teclado" o "voz". Un subtipo también puede exponer una combinación de ellos.
La información de subtipo se usa para un diálogo de selector de IME que está disponible en la barra de notificaciones y para la configuración del IME. La información también permite que el framework muestre directamente un subtipo específico de un IME. Cuando creas un IME, usa la facilidad de subtipo, ya que ayuda al usuario a identificar y alternar entre diferentes modos e idiomas de IME.
Define los subtipos en uno de los archivos de recursos XML del método de entrada con el elemento <subtype>. En el siguiente fragmento de código, se define un IME con dos subtipos: un subtipo de teclado para la configuración regional de inglés de EE.UU. y otro para la configuración regional de idioma francés para Francia:
<input-method xmlns:android="http://schemas.android.com/apk/res/android" android:settingsActivity="com.example.softkeyboard.Settings" android:icon="@drawable/ime_icon"> <subtype android:name="@string/display_name_english_keyboard_ime" android:icon="@drawable/subtype_icon_english_keyboard_ime" android:languageTag="en-US" android:imeSubtypeMode="keyboard" android:imeSubtypeExtraValue="somePrivateOption=true" /> <subtype android:name="@string/display_name_french_keyboard_ime" android:icon="@drawable/subtype_icon_french_keyboard_ime" android:languageTag="fr-FR" android:imeSubtypeMode="keyboard" android:imeSubtypeExtraValue="someVariable=30,someInternalOption=false" /> <subtype android:name="@string/display_name_german_keyboard_ime" ... /> </input-method>
Para asegurarte de que tus subtipos estén bien etiquetados en la IU, usa `%s` para obtener una etiqueta de subtipo que sea igual a la etiqueta de configuración regional del subtipo. Esto se demuestra en los siguientes dos fragmentos de código. En el primer fragmento, se muestra parte del archivo XML del método de entrada:
<subtype android:label="@string/label_subtype_generic" android:imeSubtypeLocale="en_US" android:icon="@drawable/icon_en_us" android:imeSubtypeMode="keyboard" />
El siguiente fragmento es parte del archivo strings.xml del IME. El recurso de cadena label_subtype_generic, que se usa en la definición de la IU del método de entrada para establecer la etiqueta del subtipo, se define de la siguiente manera:
<string name="label_subtype_generic">%s</string>Este parámetro de configuración hace que el nombre visible del subtipo coincida con el parámetro de configuración regional. Por ejemplo, en cualquier configuración regional en inglés, el nombre que se muestra es "inglés (Estados Unidos)".
Cómo seleccionar subtipos de IME de la barra de notificaciones
El sistema Android administra todos los subtipos expuestos por todos los IME. Los subtipos de IME se tratan como modos del IME al que pertenecen. El usuario puede navegar desde la barra de notificaciones o la app de Configuración a un menú de subtipos de IME disponibles, como se muestra en la siguiente figura:
Cómo seleccionar los subtipos de IME desde Configuración del sistema
El usuario también puede controlar el uso de los subtipos en el panel de configuración Idioma y entrada en la configuración del sistema:
Cómo alternar entre subtipos de IME
Puedes permitir que los usuarios alternen fácilmente entre subtipos de IME proporcionando una tecla de cambio, como el ícono de idioma en forma de globo terráqueo en el teclado. Esto mejora la usabilidad del teclado y es conveniente para el usuario. Para habilitar este cambio, sigue estos pasos:
- Declara
supportsSwitchingToNextInputMethod = "true"en los archivos de recursos XML del método de entrada. Tu declaración debe ser similar al siguiente fragmento de código:<input-method xmlns:android="http://schemas.android.com/apk/res/android" android:settingsActivity="com.example.softkeyboard.Settings" android:icon="@drawable/ime_icon" android:supportsSwitchingToNextInputMethod="true">
- Llama al método
shouldOfferSwitchingToNextInputMethod(). - Si arroja un valor verdadero, muestra una tecla de cambio.
- Cuando el usuario presione la tecla de cambio, llama a
switchToNextInputMethod()y pasa el valor falso. Un valor falso le indica al sistema que trate todos los subtipos por igual, independientemente de a qué IME pertenezcan. Para especificar un valor verdadero, se requiere que el sistema recorra los subtipos en el IME actual.
Consideraciones generales de IME
Estos son otros aspectos que debes tener en cuenta cuando implementes tu IME:
- Ofrece a los usuarios una forma de configurar opciones directamente desde la IU del IME.
- Ofrece a los usuarios una forma de cambiar a un IME diferente directamente desde la IU del método de entrada, ya que es posible que haya varios IME instalados en el dispositivo.
- Abre la IU del IME rápido. Precarga o carga a pedido cualquier recurso grande para que los usuarios vean el IME tan pronto como presionen un campo de texto. Recursos de caché y vistas para invocaciones posteriores del método de entrada.
- Libera asignaciones de memoria grandes inmediatamente después de que se oculte la ventana del método de entrada, de modo que las aplicaciones tengan suficiente memoria para ejecutarse. Usa un mensaje retrasado para liberar recursos si el IME está oculto durante unos segundos.
- Asegúrate de que los usuarios puedan ingresar tantos caracteres como sea posible para el idioma o la configuración regional asociados con el IME. Es posible que los usuarios usen signos de puntuación en contraseñas o nombres de usuario, por lo que tu IME debe proporcionar muchos caracteres diferentes para permitir que los usuarios ingresen una contraseña y accedan al dispositivo.