インプット メソッド エディタ(IME)は、ユーザーがテキストを入力できるようにするユーザー コントロールです。Android は、拡張可能なインプット メソッド フレームワークを備えています。これにより、画面キーボードや音声入力など、代替インプット メソッドをユーザーに提供するアプリを作成できます。IME をインストールした後、ユーザーはシステム設定から 1 つを選択して、システム全体で使用できます。一度に有効にできる IME は 1 つだけです。
IME を Android システムに追加するには、InputMethodService を拡張するクラスを含む Android アプリケーションを作成します。また、通常は、オプションを IME サービスに渡す「設定」アクティビティを作成します。設定 UI を定義して、システム設定の一部として表示することもできます。
このページでは、次のトピックについて説明します。
- IME のライフサイクル
- アプリ マニフェスト内で IME コンポーネントを宣言する
- IME API
- IME UI を設計する
- IME からアプリにテキストを送信する
- IME サブタイプを作成する
- IME に関するその他の考慮事項
IME の開発を行ったことがない場合は、まず、オンスクリーン インプット メソッドの紹介記事をご覧ください。
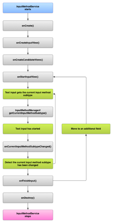
IME のライフサイクル
IME のライフサイクルを以下の図に示します。
以下のセクションでは、このライフサイクルに沿って、IME に関連付けられる UI とコードを実装する方法について説明します。
マニフェスト内で IME コンポーネントを宣言する
Android システムにおいて、IME は、特別な IME サービスを含む Android アプリです。アプリのマニフェスト ファイルは、サービスを宣言し、必要な権限をリクエストして、action.view.InputMethod アクションに合致するインテント フィルタと、IME の特性を定義するメタデータを提供する必要があります。また、システム設定から起動できる「設定」アクティビティを定義することで、ユーザーが IME の動作を変更できる設定インターフェースを提供できます。
IME サービスを宣言するスニペットを以下に示します。このスニペットは、サービスが IME をシステムに接続できるようにする BIND_INPUT_METHOD 権限をリクエストして、android.view.InputMethod アクションに合致するインテント フィルタを設定し、IME のメタデータを定義します。
<!-- Declares the input method service. --> <service android:name="FastInputIME" android:label="@string/fast_input_label" android:permission="android.permission.BIND_INPUT_METHOD"> <intent-filter> <action android:name="android.view.InputMethod" /> </intent-filter> <meta-data android:name="android.view.im" android:resource="@xml/method" /> </service>
IME 用の設定アクティビティを宣言するスニペットを以下に示します。このスニペットには、対象アクティビティが IME アプリのメイン エントリ ポイントであることを示す ACTION_MAIN のインテント フィルタがあります。
<!-- Optional: an activity for controlling the IME settings. --> <activity android:name="FastInputIMESettings" android:label="@string/fast_input_settings"> <intent-filter> <action android:name="android.intent.action.MAIN"/> </intent-filter> </activity>
また、直接 UI から IME の設定にアクセスできるようにすることもできます。
インプット メソッド API
IME に固有のクラスは、android.inputmethodservice パッケージと android.view.inputmethod パッケージに含まれています。キーボード文字を処理するうえでは、KeyEvent クラスが重要です。
IME の中心部分は、サービス コンポーネントです。これは、InputMethodService を拡張するクラスです。このクラスは、通常のサービス ライフサイクルを実装する機能に加えて、IME の UI を提供し、ユーザー入力を処理し、フォーカスがあるフィールドにテキストを配信するためのコールバックを備えています。デフォルトでは、IME の状態と表示設定を管理して現在の入力フィールドと通信するための実装のほとんどの部分は、InputMethodService クラスによって提供されます。
以下のクラスも重要です。
BaseInputConnection-
InputMethodからその入力を受信するアプリへの通信チャネルを定義します。このクラスを使用すると、カーソルの周囲のテキストを読み取り、テキスト ボックスにテキストをコミットし、未加工のキーイベントをアプリに送信できます。アプリは、InputConnectionベース インターフェースを実装するのではなく、このクラスを拡張する必要があります。 KeyboardView-
キーボードをレンダリングし、ユーザー入力イベントに応答する
Viewの拡張です。キーボード レイアウトは、XML ファイルで定義可能なKeyboardのインスタンスによって指定します。
インプット メソッド UI を設計する
IME には、入力ビューと 候補ビューという 2 つの主要な視覚要素があります。実装する必要があるのは、設計するインプット メソッドに関係する要素だけです。
入力ビュー
入力ビューは、キークリック、手書き、ジェスチャーなどを介してユーザーがテキストを入力する UI です。IME が初めて表示されたとき、システムは onCreateInputView() コールバックを呼び出します。このメソッドの実装で、IME ウィンドウ内に表示するレイアウトを作成し、システムにレイアウトを返します。次のスニペットは、onCreateInputView() メソッドの実装例を示しています。
Kotlin
override fun onCreateInputView(): View { return layoutInflater.inflate(R.layout.input, null).apply { if (this is MyKeyboardView) { setOnKeyboardActionListener(this@MyInputMethod) keyboard = latinKeyboard } } }
Java
@Override public View onCreateInputView() { MyKeyboardView inputView = (MyKeyboardView) getLayoutInflater().inflate(R.layout.input, null); inputView.setOnKeyboardActionListener(this); inputView.setKeyboard(latinKeyboard); return inputView; }
この例の MyKeyboardView は、Keyboard をレンダリングする KeyboardView のカスタム実装のインスタンスです。
候補ビュー
候補ビューは、ユーザーが選択できる単語の修正候補または入力提案を IME が表示する UI です。IME ライフサイクルの中で、候補ビューを表示する準備が整うと、システムは onCreateCandidatesView() を呼び出します。このメソッドの実装で、単語の候補を表示する場合はレイアウトを返し、何も表示しない場合は null を返します。デフォルトの動作は null 応答であるため、候補を提示しないのであれば、このメソッドを実装する必要はありません。
UI 設計に関する考慮事項
このセクションでは、IME の UI 設計に関する考慮事項について説明します。
さまざまな画面サイズを処理する
IME の UI は、さまざまな画面サイズに合わせて拡大縮小できる必要があります。また、横向きと縦向きの両方を処理できる必要があります。非フルスクリーン IME モードでは、テキスト フィールドおよび関連コンテキストをアプリが表示するのに十分なスペースを残し、IME が占有する領域を画面の半分以下にします。フルスクリーン IME モードの場合、この点は問題になりません。
さまざまな入力タイプを処理する
Android テキスト フィールドでは、自由形式テキスト、数字、URL、メールアドレス、検索文字列など、さまざまな入力タイプを個々に設定できます。新しい IME を実装する場合、各フィールドの入力タイプを検出して、その入力タイプに適したインターフェースを提供する必要があります。ただし、入力タイプに対して有効なテキストをユーザーが入力したかチェックするように IME をセットアップする必要はありません。これは、テキスト フィールドを所有するアプリケーションの責任です。
たとえば、Android プラットフォームのテキスト入力用に Latin IME が提供するインターフェースは次のとおりです。
Android プラットフォームの数値入力用に Latin IME が提供するインターフェースは次のとおりです。
入力フィールドがフォーカスを受け取り、IME が起動すると、システムは onStartInputView() を呼び出し、入力タイプや各種のテキスト フィールド属性に関する詳細情報を格納した EditorInfo オブジェクトを渡します。このオブジェクトの inputType フィールドに、テキスト フィールドの入力タイプが格納されています。
inputType フィールドは、さまざまな入力タイプ設定のビットパターンを格納する int です。テキスト フィールドの入力タイプをテストするには、次のように TYPE_MASK_CLASS 定数でマスキングします。
Kotlin
inputType and InputType.TYPE_MASK_CLASS
Java
inputType & InputType.TYPE_MASK_CLASS
入力タイプのビットパターンには、次のような値を指定できます。
TYPE_CLASS_NUMBER- 数値を入力するためのテキスト フィールド。図 3 に示されているように、Latin IME は、このタイプのフィールドに対してテンキーを表示します。
TYPE_CLASS_DATETIME- 日時を入力するためのテキスト フィールド。
TYPE_CLASS_PHONE- 電話番号を入力するためのテキスト フィールド。
TYPE_CLASS_TEXT- サポートされている任意の文字を入力するためのテキスト フィールド。
各定数の詳細については、InputType のリファレンス ドキュメントをご覧ください。
inputType フィールドには、以下のようなテキスト フィールド タイプのバリアントを示す別のビットを含めることができます。
TYPE_TEXT_VARIATION_PASSWORD- パスワードを入力するための
TYPE_CLASS_TEXTのバリアント。インプット メソッドは、実際のテキストの代わりに装飾記号を表示します。 TYPE_TEXT_VARIATION_URI- ウェブ URL および各種 URI(Uniform Resource Identifier)を入力するための
TYPE_CLASS_TEXTのバリアント。 TYPE_TEXT_FLAG_AUTO_COMPLETE- 辞書や検索などの機能に基づいてアプリがオートコンプリートするテキストを入力するための
TYPE_CLASS_TEXTのバリアント。
このようなバリアントをテストする際は、必ず適切な定数を使用して inputType をマスキングするようにしてください。利用可能なマスク定数のリストについては、InputType のリファレンス ドキュメントをご覧ください。
テキストをアプリに送信する
ユーザーが IME を使用してテキストを入力した場合、個々のキーイベントを送信するか、アプリのテキスト フィールド内でカーソルの周囲のテキストを編集することにより、アプリにテキストを送信できます。どちらの場合も、InputConnection のインスタンスを使用してテキストを送信します。このインスタンスを取得するには、InputMethodService.getCurrentInputConnection() を呼び出します。
カーソルの周囲のテキストを編集する
既存のテキストの編集を処理する場合、BaseInputConnection にある以下のメソッドが役に立ちます。
-
getTextBeforeCursor() - 現在のカーソル位置の前にある指定数の文字を格納する
CharSequenceを返します。 -
getTextAfterCursor() - 現在のカーソル位置の後ろにある指定数の文字を格納する
CharSequenceを返します。 -
deleteSurroundingText() - 現在のカーソル位置の前後にある指定数の文字を削除します。
-
commitText() - テキスト フィールドに
CharSequenceをコミットして、新しいカーソル位置を設定します。
たとえば、次のスニペットは、カーソルの左側にある 4 文字を「Hello!」というテキストに置き換える方法を示しています。
Kotlin
currentInputConnection.also { ic: InputConnection -> ic.deleteSurroundingText(4, 0) ic.commitText("Hello", 1) ic.commitText("!", 1) }
Java
InputConnection ic = getCurrentInputConnection(); ic.deleteSurroundingText(4, 0); ic.commitText("Hello", 1); ic.commitText("!", 1);
コミット前にテキストを構成するサポート
IME がテキスト予測を行う場合や、記号や単語を入力する際に複数の手順が必要となる場合は、テキスト フィールドに進行状況を表示し、ユーザーが単語をコミットしたら、部分的な入力内容を完成版テキストに置き換えることができます。また、setComposingText() にテキストを渡す際に span を追加して、テキストに特別な処理を施すことができます。
次のスニペットは、テキスト フィールドに進行状況を表示する方法を示しています。
Kotlin
currentInputConnection.also { ic: InputConnection -> ic.setComposingText("Composi", 1) ic.setComposingText("Composin", 1) ic.commitText("Composing ", 1) }
Java
InputConnection ic = getCurrentInputConnection(); ic.setComposingText("Composi", 1); ic.setComposingText("Composin", 1); ic.commitText("Composing ", 1);
ハードウェア キーイベントをインターセプトする
インプット メソッド ウィンドウは明示的なフォーカスを持ちませんが、ハードウェア キーイベントを最初に受け取ったとき、それを使用するかアプリに転送するかを選択できます。たとえば、入力中に候補を選択できるように、方向キーを使用して UI 内を移動できるように設定できます。また、戻るキーをトラップして、インプット メソッド ウィンドウから発生したダイアログを閉じることもできます。
ハードウェア キーをインターセプトするには、onKeyDown() と onKeyUp() をオーバーライドします。
自身で処理しないキーについては、必ず super() メソッドを呼び出してください。
IME サブタイプを作成する
サブタイプを使用すると、IME は、IME がサポートする複数の入力モードと言語をエクスポーズできます。サブタイプは、以下を表現することができます。
- en_US や fr_FR などの言語 / 地域
- 音声、キーボード、手書きなどの入力モード
- テンキーや QWERTY キーボード レイアウトなど、IME に固有のその他の入力スタイル、フォーム、プロパティ
モードには任意のテキスト(「keyboard」、「voice」など)を使用できます。サブタイプは、これらのさまざまな組み合わせもエクスポーズできます。
サブタイプ情報は、通知バーから利用できる IME 切り替えダイアログのほか、IME 設定でも使用されます。また、この情報により、フレームワークは IME の特定のサブタイプを直接表示できます。IME を作成するときは、サブタイプ機能を使用してください。サブタイプは、ユーザーがさまざまな IME の言語とモードを識別して切り替える際に役立ちます。
サブタイプを定義する際は、インプット メソッドのいずれかの XML リソース ファイルで <subtype> 要素を使用します。次のコード スニペットでは、2 つのサブタイプ(「米国の英語」ロケールのキーボード サブタイプと、「フランスのフランス語」ロケールのキーボード サブタイプ)を持つ IME を定義しています。
<input-method xmlns:android="http://schemas.android.com/apk/res/android" android:settingsActivity="com.example.softkeyboard.Settings" android:icon="@drawable/ime_icon"> <subtype android:name="@string/display_name_english_keyboard_ime" android:icon="@drawable/subtype_icon_english_keyboard_ime" android:languageTag="en-US" android:imeSubtypeMode="keyboard" android:imeSubtypeExtraValue="somePrivateOption=true" /> <subtype android:name="@string/display_name_french_keyboard_ime" android:icon="@drawable/subtype_icon_french_keyboard_ime" android:languageTag="fr-FR" android:imeSubtypeMode="keyboard" android:imeSubtypeExtraValue="someVariable=30,someInternalOption=false" /> <subtype android:name="@string/display_name_german_keyboard_ime" ... /> </input-method>
サブタイプが UI 内で正しくラベル付けされるようにするには、`%s` を使用して、サブタイプのロケールラベルと同じサブタイプ ラベルを取得します。これは、次の 2 つのコード スニペットで示されています。最初のスニペットは、インプット メソッドの XML ファイルの一部を示しています。
<subtype android:label="@string/label_subtype_generic" android:imeSubtypeLocale="en_US" android:icon="@drawable/icon_en_us" android:imeSubtypeMode="keyboard" />
次のスニペットは、IME の strings.xml ファイルの一部を示しています。サブタイプのラベルを設定する際にインプット メソッド UI 定義が使用する label_subtype_generic 文字列リソースは、次のように定義されています。
<string name="label_subtype_generic">%s</string>この設定により、サブタイプの表示名とロケール設定が一致します。たとえば、「米国の英語」ロケールの場合、表示名は「英語(米国)」になります。
通知バーから IME サブタイプを選択する
Android システムは、すべての IME がエクスポーズするすべてのサブタイプを管理します。IME サブタイプは、それが属する IME のモードとして扱われます。次の図に示すように、通知バーまたは設定アプリから、利用可能な IME サブタイプのメニューに移動できます。
システム設定から IME サブタイプを選択する
ユーザーは、システム設定の [言語と入力] 設定パネルで、サブタイプの使用方法を指定することもできます。
IME サブタイプを切り替える
キーボードの地球の形をした言語アイコンなどの切り替えキーを提供すると、ユーザーが IME サブタイプを簡単に切り替えられるようにすることができます。これにより、キーボードの操作性が向上し、ユーザーにとって便利になります。この切り替え機能を有効にする手順は次のとおりです。
- インプット メソッドの XML リソース ファイル内で、
supportsSwitchingToNextInputMethod = "true"を宣言します。宣言は次のコード スニペットのようになります。<input-method xmlns:android="http://schemas.android.com/apk/res/android" android:settingsActivity="com.example.softkeyboard.Settings" android:icon="@drawable/ime_icon" android:supportsSwitchingToNextInputMethod="true">
shouldOfferSwitchingToNextInputMethod()メソッドを呼び出します。- メソッドが true を返した場合は、切り替えキーを表示します。
- ユーザーが切り替えキーをタップしたら、
switchToNextInputMethod()を呼び出して、false を渡します。値が false の場合、サブタイプがどの IME に属しているかにかかわらず、すべてのサブタイプを平等に扱うようシステムに指示します。true が指定された場合は、現在の IME 内でサブタイプを循環させる必要があります。
IME に関する一般的な考慮事項
IME を実装する際は、以下の点も考慮してください。
- IME の UI から直接オプションを設定する方法をユーザーに提供します。
- デバイスに複数の IME がインストールされている可能性があるため、直接インプット メソッド UI から別の IME に切り替える方法をユーザーに提供します。
- IME の UI をすばやく表示します。ユーザーがテキスト フィールドをタップしたらすぐに IME が表示されるように、大きなリソースはプリロードするか、オンデマンドで読み込みます。後でインプット メソッドが呼び出される場合に備え、リソースやビューをキャッシュします。
- インプット メソッド ウィンドウが非表示になったら、すぐに大きなメモリ割り当てを解放する必要があります。これにより、アプリを実行するために十分なメモリを確保できます。IME が数秒間非表示になった場合は、遅延メッセージを使用してリソースを解放します。
- IME に関連付けられている言語や言語 / 地域を対象に、可能な限り多様な文字をユーザーが入力できるようにしてください。ユーザーは、パスワードやユーザー名に句読点を使用する可能性があります。ユーザーがパスワードを入力してデバイスにアクセスできるように、IME は、さまざまな文字を提供する必要があります。